查看: 8340|回覆: 22
收起左側

懇請各位大大 原版藍光片 原畫質進電腦原畫質回到藍光片

  [複製連結]

發表於 2011-5-2 03:05:38 | 顯示全部樓層 |閱讀模式

馬上註冊,結交更多好友,享用更多功能,讓你輕鬆玩轉社區。

您需要 登錄 才可以下載或查看,沒有賬號?註冊

x
各位大大晚安

     小的最近有个困擾  最近需要把很多原版的藍光片的精華片段 無失真的近電腦 讓我能很順利的跟客戶介紹投影或電視產品   

     以變形金剛2為例     之前有search到Multi-Clip 但是他無法剪接只能把片段輸進去
      小的還找到了 tsMuxeR 和 TsRemux 這部份我輸出的檔案匯進去vegas 順利得取原始畫面 但是聲音 我取得的聲音 有篇文章說到一個軟體EACtoGUI然後掛SurCode  我在tsmuxer之接輸可以對應 EACtoGUI掛surcode  也都沒有成功   只成功取得   5.1聲道的 背景音跟 音效和 德日    法韓文配音   就是找不道原文發音    希望有緣人能相救一下   可能捰漏了一個很大个環節沒以完成  也可能就差了一個小步驟   懇請各位大大指點 感激不盡

發表於 2011-5-2 04:14:12 | 顯示全部樓層
本文章最後由 apbt 於 2011-5-2 04:23 編輯

沒有那磨麻煩 你用錯軟體
請使用這個
http://www.fame-ring.com/

在幫你補充一下
http://www.mysilu.com/thread-585462-1-1.html

你要是 裁好之後  跟我說阿  嘿嘿嘿
回覆

使用道具 舉報


發表於 2011-5-2 04:57:32 | 顯示全部樓層
1). 先將原盤轉成MKV檔
http://www.makemkv.com/

2). 再用Boilsoft Video Splitter / Video Cutter  來做切割
http://jinnsblog.blogspot.com/20 ... er-cutter-tool.html

3). 合併的部分就用Boilsoft Video Joiner
http://jinnsblog.blogspot.com/20 ... er-merger-tool.html

影音的部分都沒問題
不過字幕經過切割後會無法顯示
給您參考看看~
回覆

使用道具 舉報


發表於 2011-5-2 07:07:17 | 顯示全部樓層
Smart Cutter可以試試看
http://www.hd.club.tw/viewthread ... ghlight=smart%2Bcut

站上lucaschen大的教學,圖文並茂
http://www.hd.club.tw/thread-50183-1-1.html
回覆

使用道具 舉報


發表於 2011-5-2 07:58:45 | 顯示全部樓層
這個…有版權問題哦
回覆

使用道具 舉報


發表於 2011-5-2 08:51:06 | 顯示全部樓層
本文章最後由 Yeh 於 2011-5-2 08:53 編輯
這個…有版權問題哦
bebolan 發表於 2011-5-2 07:58



只看軟體介紹就好, 其他的不要看.....。
回覆

使用道具 舉報


發表於 2011-5-2 11:38:18 | 顯示全部樓層
這個…有版權問題哦
bebolan 發表於 2011-5-2 07:58


完整備份自己的原版片給自己用是合法的, 任何剪接雖然非法, 但還是自己用, 只要不要公開, 有誰知道呢?
賣A片是非法, 還是有人在賣A片!
剪接完後把客人帶到密室, 門鎖起來放, 就沒人知道了!
回覆

使用道具 舉報


發表於 2011-5-2 11:55:48 | 顯示全部樓層
过来学习一下知识!
回覆

使用道具 舉報


 樓主| 發表於 2011-5-2 13:41:51 | 顯示全部樓層
感謝阿賢,dennis0201 兄 以及西風大的回覆
小的再研究看看 感激!
回覆

使用道具 舉報


 樓主| 發表於 2011-5-2 17:54:07 | 顯示全部樓層
回覆 2# apbt


    大感謝
回覆

使用道具 舉報


發表於 2011-5-2 20:07:12 | 顯示全部樓層
dtshd的剪輯難度較高…
既然賣的是電視或投影機,聲音應該不重要,5.1就行了吧!
回覆

使用道具 舉報


 樓主| 發表於 2011-5-3 11:09:49 | 顯示全部樓層
樓上剛好搓到小弟想請教的點
想再請教各位大師們       那有沒有辦法可以讓BD片維持     六聲道 24bit 48000khz呢!
目前自己想到的方法是用motu的HDX-SDI 直接外部錄音   但應該會有兩次失真
一次是HDMI線一次是播放器     想說有沒有機會也可以用轉的
感謝各位
回覆

使用道具 舉報


發表於 2011-5-3 11:39:47 | 顯示全部樓層
tsMuxeR为什么不可以?
1.jpg
回覆

使用道具 舉報


 樓主| 發表於 2011-5-3 19:51:57 | 顯示全部樓層
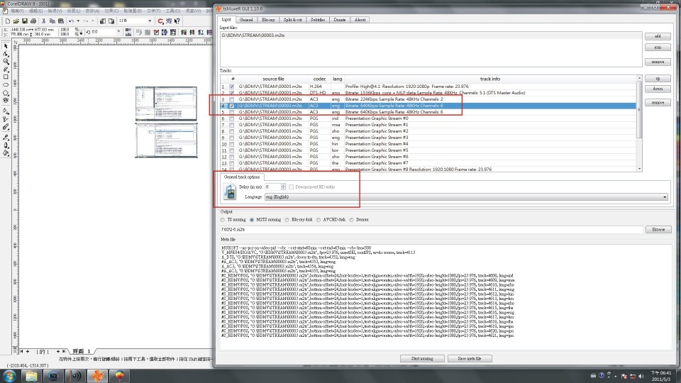
小的試了smart cut  不錯用  但是好像官網上也沒有說有支援六聲道  
13樓的朋友 讓我又回去 嘗試使用 tsMuxeR   但實在不知道問題出在哪邊 我把我的設定PO上來 不知道 13樓大大可否幫我解圍
會進去的這張藍光 我已經掛 ANYDVDHD  用 CLONEDVD 轉到電腦裡了  
再請各位幫幫忙   


01.jpg
02.jpg
03.jpg
04.jpg
05.jpg
06.jpg
07.jpg
回覆

使用道具 舉報


發表於 2011-5-3 20:48:11 | 顯示全部樓層
回覆 14# 藍光城市

tsMuxeR切出来不是挺正常的?有什么问题?
回覆

使用道具 舉報


 樓主| 發表於 2011-5-3 22:02:14 | 顯示全部樓層
小的轉出來 影像非常正常  背景特效聲跟 LFE 都有但是CENTER 都沒有 原文只有 泰文跟日文
回覆

使用道具 舉報


發表於 2011-5-5 01:36:40 | 顯示全部樓層
原本就是很簡單的問題啊…樓主你想的太複雜了。
tsMuxer 就可以整個抽出整合,原汁原味!
需要哪個片段就直接在tsMuxer上面cut,只不過剪片段最好用秒數為單位會比較準確;但一就會有些誤差,多試幾次就能剪出自己想要的片段。
tsMuxer 使用方式都很直接、很簡單,咕狗也可搜尋到使用教學。
DTS-HD MA、True-HD 的次世代音效都可以直接抽出,不必擔心。
也可以選擇只抽出其內核的DTS-5.1 與 AC3-5.1。
HDTVtoMPEG2
MPEG-VCR
FameRing-Smart Cutter
這3個工具程式應該就包山包海搞定所有HD影片了cut了,前兩個搞定一般編碼格式,Smart Cutter專門搞定殘存還在流通的編碼格式-微軟的VC1格式。
回覆

使用道具 舉報


 樓主| 發表於 2011-6-2 19:34:18 | 顯示全部樓層
回覆 17# sean666


    感謝樓上大大
回覆

使用道具 舉報


 樓主| 發表於 2011-6-2 22:37:34 | 顯示全部樓層
請問各位大大   除了 SONY 的blu print  跟 DVD Architect
還有哪套軟體是可以無損 製作 5.1  trueHD BD??
回覆

使用道具 舉報


發表於 2011-6-3 09:30:12 | 顯示全部樓層
請問各位大大   除了 SONY 的blu print  跟 DVD Architect
還有哪套軟體是可以無損 製作 5.1  trueHD BD?? ...
藍光城市 發表於 2011-6-2 22:37


LPCM 音質等於 DTS-HD 等於 TrueHD
回覆

使用道具 舉報

您需要登錄後才可以回文 登入 | 註冊

本版積分規則

熱門推薦

新北StormAudio風暴/Ken Kreisel 7.4.1.6劇院開箱 - 征服「硬調」空間的鮮活鑑聽好聲!
新北StormAudio風暴/Ken K
新北StormAudio風暴/Ken Kreisel 7.4.1.6劇院開箱 - 征服「硬調
驚豔之作:Barefoot Footprint Gen 2 錄音室監聽音箱
驚豔之作:Barefoot Footp
驚豔之作:Barefoot Footprint Gen 2 錄音室監聽音箱 為什麼我
這支是史上最美揚聲器?Starke Sound Halo C2 中置揚聲器開箱-Part.1
這支是史上最美揚聲器?St
這支是史上最美揚聲器?Starke Sound Halo C2 中置揚聲器開箱-
看得見的Hi-End好聲音!全台首例StormAudio風暴EVO/Dali/Burmester/Soulnote共生雙系統!
看得見的Hi-End好聲音!全
看得見的Hi-End好聲音!全台首例StormAudio風暴EVO/Dali/Burmest
床上劇院掰掰~小小獨立視聽室啟用
床上劇院掰掰~小小獨立視
本文章最後由 tom3050 於 2016-3-25 12:06 編輯 2016/3/25更

聯絡我們| 問題反映| 小黑屋| 手機版| Archiver|  本網站特別聘請 蔡家豪律師 為本站法律顧問

快速回覆 返回頂部 返回列表